All You Need Is A Fuzzing Brain
About
Documentation
Quickstart
Blog
Research
Results
Team
Open Source
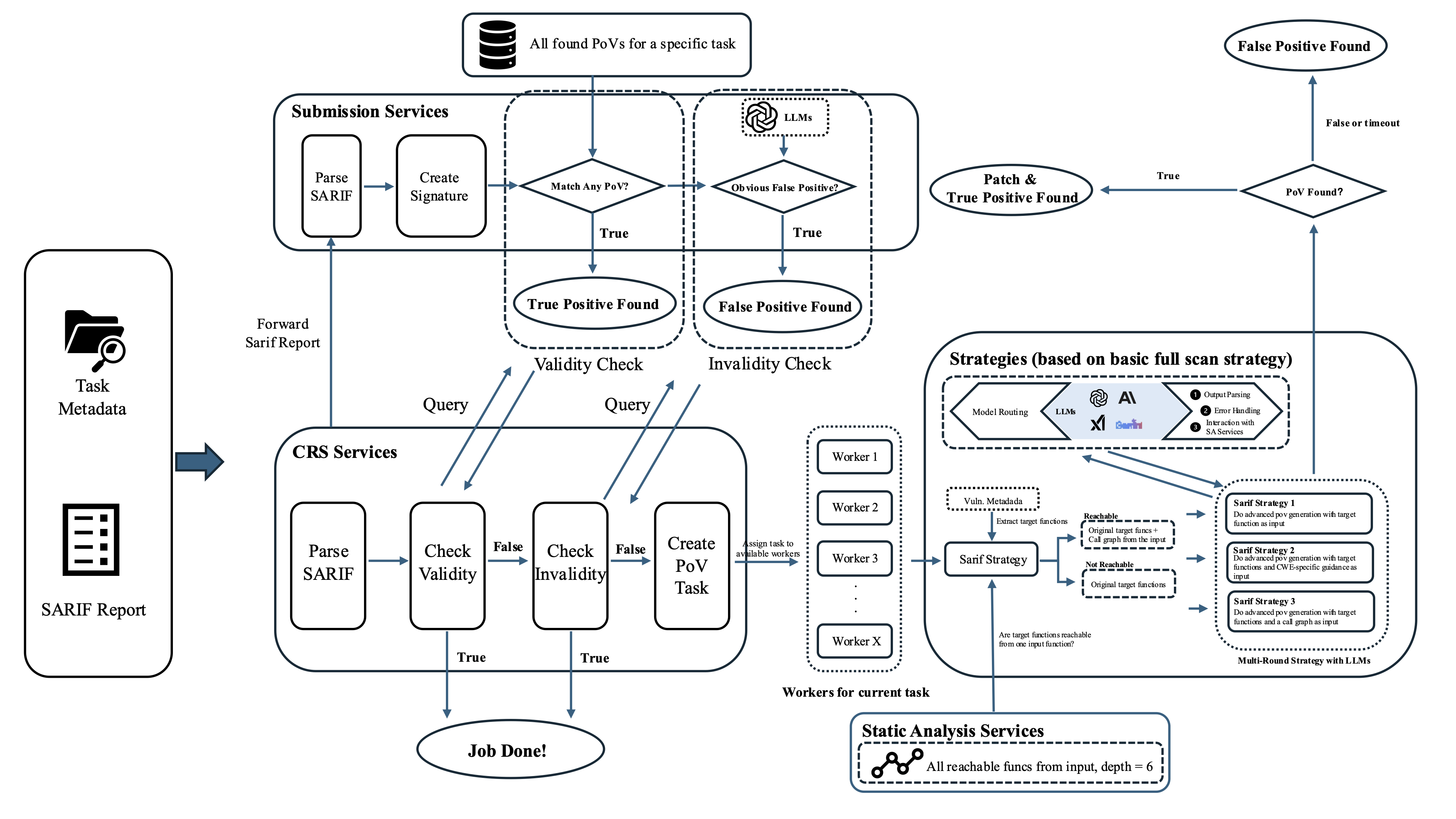
SARIF PoV Strategy
This diagram illustrates our SARIF processing strategy.